Como Cadastrar Tamanhos no Futura Server? – FS19
Publicado em: 15 de outubro de 2025
Sistema: Futura Server
Caminho: Cadastros>Estoque>Tamanho
Referência: FS19
Versão: 2025.09.01
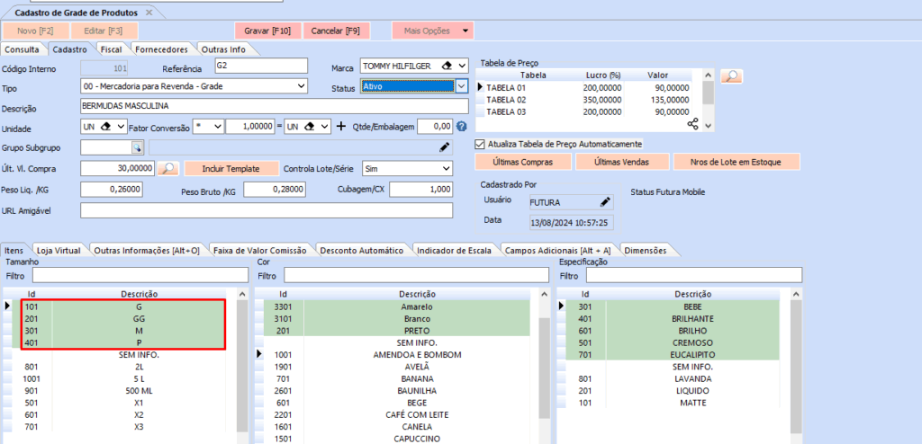
Como funciona: O Cadastro de Tamanho é utilizado para cadastrar um determinado tamanho para ser indicado posteriormente no Cadastro de Produtos ou Grade de Produtos.
Basta clicar em F2 Novo, digitar o Tamanho que se deseja e finalizar clicando em F10 Gravar.

Tamanho referenciado na Grade de Produtos após cadastrar:

Tamanho referenciado em Cadastro de Produtos após cadastrar:


